JVM-064-Class文件结构-概述

字节码文件的跨平台性

  • Java 语言,跨平台的(write once,run anywhere)

    • 当 Java 源代码成功编译成字节码后,如果想在不同的平台上面运行,则无须再次编译。
    • 这个优势不再那么吸引人了。Python、PHP、Perl、Ruby、Lisp 等有强大的解释器。
    • 跨平台似乎已经快称为一门语言必选的特性。
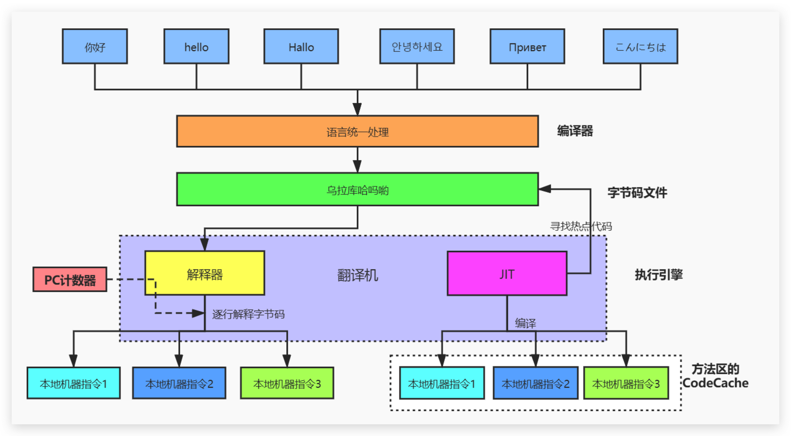
  • Java 虚拟机:跨语言的平台

    Java 虚拟机不和包括 Java 在内的任何语言绑定,它只与”Class 文件”这种特定的二进制文件格式所关联。无论使用何种语言进行软件开发, 只要能将源文件编译为正确的 Class 文件,那么这种语言就可以在 Java 虚拟机上执行,可以说,统一而强大的 Class 文件结构,就是 Java 虚拟机的基石、桥梁。

    java虚拟机规范:https://docs.oracle.com/javase/specs/index.html

    所有的 JVM 全部遵守 Java 虚拟机规范,也就是说所有的 JVM 环境都是一样的, 这样一来字节码文件可以在各种 JVM 上进行。

  • 想要让一个 Java 程序正确地运行在 JVM 中,Java 源码就是必须要被编译为符合 JVM 规范的字节码

    • 前端编译器的主要任务就是负责将符合 Java 语法规范的 Java 代码转换为符合 JVM 规范的字节码文件。
    • javac 是一种能够将 Java 源码编译为字节码的前端编译器。
    • javac 编译器在将 Java 源码编译为一个有效的字节码文件过程中经历了 4 个步骤,分别是词法分析、语法分析、语义分析以及生成字节码。

Oracle 的 JDK 软件包括两部分内容

  • 一部分是将 Java 源代码编译成 Java 虚拟机的指令集的编译器
  • 另一部分是用于实现 Java 虚拟机的运行时环境

前端编译器并不包含在 JVM 中

Java 的前端编译器

前端编译器 VS 后端编译器

Java 源代码的编译结果是字节码,那么肯定需要有一种编译器能够将 Java 源码编译为字节码,承担这个重要责任的就是配置在 path 环境变量中的 javac 编译器。javac 是一种能够将 Java 源码编译为字节码的前端编译器

HotSpot VM 并没有强制要求前端编译器只能使用 javac 来编译字节码,其实只要编译结果符合 JVM 规范都可以被 JVM 所识别即可。在 Java 的前端编译器领域,除了 javac 之外,还有一种被大家经常用到的前端编译器,那就是内置在 Eclipse 中的 ECJ(Eclipse Compiler for Java)编译器。和 javac 的全量式编译不同,ECJ 是一种增量式编译器。

  • 在 Eclipse 中,当开发人员编写完代码后,使用”Ctrl + S”快捷键时,ECJ 编译器所采取的编译方案是把未编译部分的源码逐行进行编译,而非每次都全量编译。因此 ECJ 的编译效率会比 javac 更加迅速和高效,当然编译质量和 javac 相比大致还是一样的。
  • ECJ 不仅是 Eclipse 的默认内置前端编译器,在 Tomcat 中同样也是使用 ECJ 编译器来编译 JSP 文件。由于 ECJ 编译器是采用 GPLv2 的开源协议进行源代码公开,所以,大家可以登录 Eclipse 官网下载 ECJ 编译器的源码进行二次开发。
  • 默认情况下,IntelliJ IDEA 使用 javac 编译器(还可以自己设置为 AspectJ 编译器 ajc)。

前端编译器并不会直接涉及编译优化等方面的技术,而是将这些具体优化细节移交给 HotSpot 的 JIT 编译器负责。

AOT (静态提前编译器, Ahead Of Time Compiler ):提前把源代码编译成机器指令

透过字节码指令看代码细节

BAT 面试题

  1. 类文件结构有几个部分?
  2. 知道字节码吗?字节码都有哪些? Integer x = 5; int y = 5;比较 x == y 都经过哪些步骤?

示例 1

代码:

1
2
3
4
5
6
7
8
9
10
11
12
13
14
15
16
17
18
package com.buubiu;

public class IntegerTest {
public static void main(String[] args) {

Integer x = 5;
int y = 5;
System.out.println(x == y); // true

Integer i1 = 10;
Integer i2 = 10;
System.out.println(i1 == i2);//true java.lang.Integer.IntegerCache

Integer i3 = 128;
Integer i4 = 128;
System.out.println(i3 == i4);//false java.lang.Integer.IntegerCache
}
}

字节码:

1
2
3
4
5
6
7
8
9
10
11
12
13
14
15
16
17
18
19
20
21
22
23
24
25
26
27
28
29
30
31
32
33
34
35
36
37
38
39
40
41
42
43
 0 iconst_5
1 invokestatic #2 <java/lang/Integer.valueOf : (I)Ljava/lang/Integer;>
4 astore_1
5 iconst_5
6 istore_2
7 getstatic #3 <java/lang/System.out : Ljava/io/PrintStream;>
10 aload_1
11 invokevirtual #4 <java/lang/Integer.intValue : ()I>
14 iload_2
15 if_icmpne 22 (+7)
18 iconst_1
19 goto 23 (+4)
22 iconst_0
23 invokevirtual #5 <java/io/PrintStream.println : (Z)V>
26 bipush 10
28 invokestatic #2 <java/lang/Integer.valueOf : (I)Ljava/lang/Integer;>
31 astore_3
32 bipush 10
34 invokestatic #2 <java/lang/Integer.valueOf : (I)Ljava/lang/Integer;>
37 astore 4
39 getstatic #3 <java/lang/System.out : Ljava/io/PrintStream;>
42 aload_3
43 aload 4
45 if_acmpne 52 (+7)
48 iconst_1
49 goto 53 (+4)
52 iconst_0
53 invokevirtual #5 <java/io/PrintStream.println : (Z)V>
56 sipush 128
59 invokestatic #2 <java/lang/Integer.valueOf : (I)Ljava/lang/Integer;>
62 astore 5
64 sipush 128
67 invokestatic #2 <java/lang/Integer.valueOf : (I)Ljava/lang/Integer;>
70 astore 6
72 getstatic #3 <java/lang/System.out : Ljava/io/PrintStream;>
75 aload 5
77 aload 6
79 if_acmpne 86 (+7)
82 iconst_1
83 goto 87 (+4)
86 iconst_0
87 invokevirtual #5 <java/io/PrintStream.println : (Z)V>
90 return

通过字节码文件可以看出,调用了Integer.valueOf()方法。

Integer部分源码:

1
2
3
4
5
6
7
8
9
10
11
12
13
14
15
16
17
18
19
20
21
22
23
24
25
26
27
28
29
30
31
32
33
34
35
36
37
38
private static class IntegerCache {
static final int low = -128;
static final int high;
static final Integer cache[];

static {
// high value may be configured by property
int h = 127;
String integerCacheHighPropValue =
sun.misc.VM.getSavedProperty("java.lang.Integer.IntegerCache.high");
if (integerCacheHighPropValue != null) {
try {
int i = parseInt(integerCacheHighPropValue);
i = Math.max(i, 127);
// Maximum array size is Integer.MAX_VALUE
h = Math.min(i, Integer.MAX_VALUE - (-low) -1);
} catch( NumberFormatException nfe) {
// If the property cannot be parsed into an int, ignore it.
}
}
high = h;

cache = new Integer[(high - low) + 1];
int j = low;
for(int k = 0; k < cache.length; k++)
cache[k] = new Integer(j++);

// range [-128, 127] must be interned (JLS7 5.1.7)
assert IntegerCache.high >= 127;
}

private IntegerCache() {}
}
public static Integer valueOf(int i) {
if (i >= IntegerCache.low && i <= IntegerCache.high)
return IntegerCache.cache[i + (-IntegerCache.low)];
return new Integer(i);
}

通过观察源码可以看出-128-127不会new出新对象,而是用的Integer 的内部缓存,所以前两个值都为true

示例 2

代码:

1
2
3
4
5
6
7
8
9
10
11
package com.buubiu;

public class StringTest {
public static void main(String[] args) {
String str = new String("hello") + new String("world");
String str1 = "helloworld";
System.out.println(str == str1); // false
String str2 = new String("helloworld");
System.out.println(str == str2); // false
}
}

字节码:

1
2
3
4
5
6
7
8
9
10
11
12
13
14
15
16
17
18
19
20
21
22
23
24
25
26
27
28
29
30
31
32
33
34
35
36
37
38
39
 0 new #2 <java/lang/StringBuilder>
3 dup
4 invokespecial #3 <java/lang/StringBuilder.<init> : ()V>
7 new #4 <java/lang/String>
10 dup
11 ldc #5 <hello>
13 invokespecial #6 <java/lang/String.<init> : (Ljava/lang/String;)V>
16 invokevirtual #7 <java/lang/StringBuilder.append : (Ljava/lang/String;)Ljava/lang/StringBuilder;>
19 new #4 <java/lang/String>
22 dup
23 ldc #8 <world>
25 invokespecial #6 <java/lang/String.<init> : (Ljava/lang/String;)V>
28 invokevirtual #7 <java/lang/StringBuilder.append : (Ljava/lang/String;)Ljava/lang/StringBuilder;>
31 invokevirtual #9 <java/lang/StringBuilder.toString : ()Ljava/lang/String;>
34 astore_1
35 ldc #10 <helloworld>
37 astore_2
38 getstatic #11 <java/lang/System.out : Ljava/io/PrintStream;>
41 aload_1
42 aload_2
43 if_acmpne 50 (+7)
46 iconst_1
47 goto 51 (+4)
50 iconst_0
51 invokevirtual #12 <java/io/PrintStream.println : (Z)V>
54 new #4 <java/lang/String>
57 dup
58 ldc #10 <helloworld>
60 invokespecial #6 <java/lang/String.<init> : (Ljava/lang/String;)V>
63 astore_3
64 getstatic #11 <java/lang/System.out : Ljava/io/PrintStream;>
67 aload_1
68 aload_3
69 if_acmpne 76 (+7)
72 iconst_1
73 goto 77 (+4)
76 iconst_0
77 invokevirtual #12 <java/io/PrintStream.println : (Z)V>
80 return

通过查看字节码指令,可以看到 str 是由 StringBuilder#toString 所得,是新创建的 Stringstr1 指向常量池中的对象,str2 是新创建的 String ,因此互相都不相等

示例 3

成员变量(非静态的)的赋值过程:

  1. 默认初始化
  2. 显式初始化 /代码块中初始化
  3. 构造器中初始化
  4. 有了对象之后,可以“对象.属性”或”对象.方法”

代码:

1
2
3
4
5
6
7
8
9
10
11
12
13
14
15
16
17
18
19
20
21
22
23
24
25
26
27
28
29
30
31
32
33
34
35
36
37
38
39
40
41
42
43
44
package com.buubiu;

/*
成员变量(非静态的)的赋值过程: ① 默认初始化 - ② 显式初始化 /代码块中初始化 - ③ 构造器中初始化 - ④ 有了对象之后,可以“对象.属性”或"对象.方法"
的方式对成员变量进行赋值。
*/
class Father {
int x = 10;

public Father() {
this.print();
x = 20;
}

public void print() {
System.out.println("Father.x = " + x);
}
}

class Son extends Father {
int x = 30;

public Son() {
this.print();
x = 40;
}

public void print() {
System.out.println("Son.x = " + x);
}
}

public class SonTest {
public static void main(String[] args) {
Father f = new Son();
System.out.println(f.x);
}
}
/*
输出:
Son.x = 0
Son.x = 30
20
*/

Father 类的 <init> 字节码(即:public Father()的字节码):

1
2
3
4
5
6
7
8
9
10
11
 0 aload_0
1 invokespecial #1 <java/lang/Object.<init> : ()V>
4 aload_0
5 bipush 10
7 putfield #2 <com/buubiu/Father.x : I>
10 aload_0
11 invokevirtual #3 <com/buubiu/Father.print : ()V>
14 aload_0
15 bipush 20
17 putfield #2 <com/buubiu/Father.x : I>
20 return

字节码执行步骤:

  1. 执行父类 Object 的构造器
  2. 显式初始化 x10
  3. 执行 print 方法
  4. 赋值 x20

Son 类的 <init> 字节码(即:public Son()字节码):

1
2
3
4
5
6
7
8
9
10
11
 0 aload_0
1 invokespecial #1 <com/buubiu/Father.<init> : ()V>
4 aload_0
5 bipush 30
7 putfield #2 <com/buubiu/Son.x : I>
10 aload_0
11 invokevirtual #3 <com/buubiu/Son.print : ()V>
14 aload_0
15 bipush 40
17 putfield #2 <com/buubiu/Son.x : I>
20 return

字节码执行步骤:

  1. 执行父类Father的构造器
    1. 执行父类 Object 的构造器
    2. 显式初始化 x10
    3. 执行 print 方法(因为多态,实际执行的是 Sonprint 方法 ),这时Son中的x还没有显式赋值,只是默认赋值为0,所以输出:Son.x = 0
    4. 赋值 x20
  2. 显式初始化为 30
  3. 执行 print 方法(因为多态,实际执行的是 Son 的的 print 方法 ),这时Son中的x已经显式赋值为30,所以输出:Son.x = 30
  4. 赋值 x40,但是最后的f.x是调用的父类的属性(因为属性无法多态),所以输出:20
作者

bufx

发布于

2024-12-29

更新于

2025-07-23

许可协议